你提供的照片可能用于改善必应图片处理服务。
隐私政策
|
使用条款
无法使用此链接。检查链接是否以 "http://" 或 "https://" 开头,然后重试。
无法处理此搜索。请尝试其他图像或关键字。
试用视觉搜索
使用图像搜索、识别对象和文本、翻译或解决问题
将一个或多个图像拖到此处,
上传图像
或
打开相机
将图像放到此处以开始搜索
要使用可视化搜索,请在浏览器中启用相机
English
全部
搜索
图片
灵感
创建
集合
视频
地图
资讯
更多
购物
航班
旅游
笔记本
自动播放所有 GIF
在这里更改自动播放及其他图像设置
自动播放所有 GIF
拨动开关以打开
自动播放 GIF
图片尺寸
全部
小
中
大
特大
至少... *
自定义宽度
x
自定义高度
像素
请为宽度和高度输入一个数字
颜色
全部
仅限颜色
黑白
类型
全部
照片
剪贴画
素描
动画 GIF
透明
版式
全部
方形
横版
高
人物
全部
仅脸部
半身像
日期
全部
过去 24 小时
过去一周
过去一个月
去年
授权
全部
所有创作共用
公共领域
免费分享和使用
在商业上免费分享和使用
免费修改、分享和使用
在商业上免费修改、分享和使用
详细了解
清除筛选条件
安全搜索:
中等
严格
中等(默认)
关闭
筛选器
550×478
profilecuttingsystems.com
devicenetnode - Profile Cutting Systems
818×571
forums.ni.com
Solved: DeviceNet Multi Node Communication ? - NI Commu…
768×1024
es.scribd.com
Dar de Alta Un Nodo Devicen…
700×700
zhuanlan.zhihu.com
DeviceNet连接器 - 知乎
640×303
zhuanlan.zhihu.com
我们来聊一下什么是DeviceNet? - 知乎
700×700
zhuanlan.zhihu.com
DeviceNet连接器 - 知乎
720×481
zhuanlan.zhihu.com
DeviceNet连接器 - 知乎
1200×900
zhuanlan.zhihu.com
DeviceNet连接器 - 知乎
600×400
zhuanlan.zhihu.com
Devicenet通讯模块相关介绍 - 知乎
1280×1280
szaobi.net
Devicenet网络模块-深圳市奥比自动控制有限公司
1080×614
zhuanlan.zhihu.com
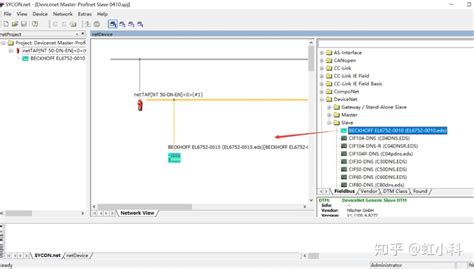
DeviceNet从站集成到PROFINET网络操作指南(下) - 知乎
581×390
ppmy.cn
DEVICENET 总线转MODBUS-TCP协议网关连接台达plc配置方法
141×200
jinchutou.com
DeviceNet接线图示-金锄头文库
527×359
cnblogs.com
DEVICENET转ETHERNET/IP网关devicenet五根线怎么接 - 捷米特 …
551×462
cnblogs.com
DEVICENET转ETHERNET/IP网关devicenet五根线怎么接 - 捷米特 - …
554×437
cnblogs.com
DEVICENET转ETHERNET/IP网关device…
1366×738
jiemite.cn
DEVICENET转ETHERCAT网关连接devicenet通讯协议_捷米(北京)科技有限公司
1920×1032
jiemite.cn
DEVICENET转ETHERCAT网关连接devicenet通讯协议_捷米(北京)科技有限 …
406×439
jiemite.cn
DEVICENET转ETHERCAT网关 …
995×678
jiemite.cn
DEVICENET转ETHERCAT网关连接devicenet通讯协议_捷米( …
300×300
techphant.cn
Devicenet接线:深入了解它的原理和应 …
554×454
cnblogs.com
DEVICENET转ETHERNET/IP网关device…
794×587
fscr-robotics.com
ABB2台机器人DEVICENET 通讯配置 - 佛山超仁机器人科技有限公司
800×800
hkyc-smart.com
DeviceNet总线协议网关介绍_DeviceNet总线协 …
403×251
ee.mweda.com
DeviceNet总线在智能配电网络系统中的应用 - 微波EDA网
1186×702
developer.aliyun.com
device_node转换成platform_device-阿里云开发者社区
1193×1685
wenku.csdn.net
DeviceNet协议规范详解中文 …
1080×810
51wendang.com
第6章 DeviceNet网络_word文档在线阅读与下载_无忧文档
1223×1583
download.csdn.net
DeviceNet协议代码_devicene…
814×200
hms-networks.cn
DeviceNet网络扫描不到设备
7:11
YouTube > ECLECTIC CLASSES
How does DeviceNet Protocol work ? ( DeviceNet basics tutorial ) Part 2
YouTube · ECLECTIC CLASSES · 7190 个浏览人数 · 2020年11月29日
841×532
blog.csdn.net
内核对设备树的处理——device_node转换为platform_device_device-node-CSDN博客
500×211
Beckhoff
Basic DeviceNet principles
400×516
yumpu.com
Chapter 4 DeviceNet Node
473×367
infosys.beckhoff.com
DeviceNet Device
某些结果已被隐藏,因为你可能无法访问这些结果。
显示无法访问的结果
报告不当内容
请选择下列任一选项。
无关
低俗内容
成人
儿童性侵犯
反馈